-
《Edge浏览器》怎么与手机同步 编辑
Edge浏览器已经覆盖了桌面平台和移动平台。用户被允许在Google Play和App Store上下载Edge,而且很多人不知道Microsoft Edge浏览器如何与手机同步?下面就一起来看看具体的操作方法吧。
Edge浏览器与手机同步方法
1,在浏览器页面右上角找到“...”,打开后在下拉选项中打开“设置”。
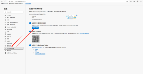
2,在设置页面左下方打开“手机及其他设备”,再点击“登录以同步”。
3,在窗口中输入账户及密码后点击“登录”,之后在手机Microsoft Edge浏览器上登录同一账户即可。
以上就是Edge浏览器与手机同步方法的全部内容了, 希望能够帮助到各位小伙伴。更多软件相关的内容各位小伙伴们可以关注口袋百科,会一直给各位小伙伴们带来软件的教程!如果你对此文章存在争议,可在评论区留言和小伙伴们一起讨论。






